El protocolo x402 permite a Internet saltarse la publicidad y entrar en la era de los micropagos
La tecnología Blockchain hace posibles los micropagos. x402 cambiará el modelo económico de Internet, pasando de la publicidad a los micropagos, y preparándose para la era de Internet basada en agencias. Este artículo proviene de un artículo escrito por @_0xarayan, que fue organizado, compilado y escrito por DeepChao TechFlow.
(Resumen anterior: Descifrando "x402": Reconstrucción de la confianza en los pagos en la era de la IA, el Santo Grial que conduce a la próxima generación de civilización de máquinas)
(Suplemento de antecedentes: ¿Qué es el protocolo x402? Cómo iniciar una revolución de los pagos en línea en la era de los agentes de IA)
Durante décadas, la publicidad en línea ha sido la única forma de sobrevivir en Internet.
Todos compiten por la atención. Para lograr este objetivo, la empresa recopila todos los datos posibles sobre los usuarios, crea perfiles de usuario y muestra anuncios a los usuarios.

En Internet, este modelo único abrió un mercado que ahora vale billones de dólares.
Las finanzas siempre han estado presentes en la web:
- Trabajar con proveedores de pagos
- Establecer muros de pago para limitar el acceso al sitio web
- O mostrar anuncios
Sin embargo, los micropagos (menos de 1 dólar) nunca han sido económicamente viables (Visa/Mastercard cobran ~2% + 0,10 dólares por costo de transacción), por lo que la publicidad se convierte en el único modelo:
- Usuarios puede acceder a contenido masivo de forma gratuita
- Los anunciantes pueden dirigirse con precisión a grupos de usuarios para promocionar productos
- Los editores de contenido pueden ganar dinero con el contenido
Esto es beneficioso para todos.
A medida que el mundo avanza gradualmente hacia la era de la agencia:
- Los agentes comienzan a reemplazar a los humanos como consumidores de contenido y gradualmente se convierten en la capa intermedia.
- Los anunciantes ya no podrán anunciar directamente a los humanos y la economía publicitaria colapsará.
- Los agentes "rastrean" el contenido o lo compran directamente.
- API (Interfaz de programación de aplicaciones) se convertirá en el modo de comunicación predeterminado, en lugar de interactuar a través de un navegador o un navegador proxy.

No es financieramente viable para la web extraer o robar contenido, por lo que los editores de contenido recurrirán a los micropagos para sus sitios y las agencias necesitarán una forma de pagar esas tarifas. Durante décadas, los micropagos estuvieron fuera de nuestro alcance hasta la llegada de blockchain.
Las cadenas de bloques como @Solana hacen posibles los micropagos a escala y evitan la explotación de los usuarios.
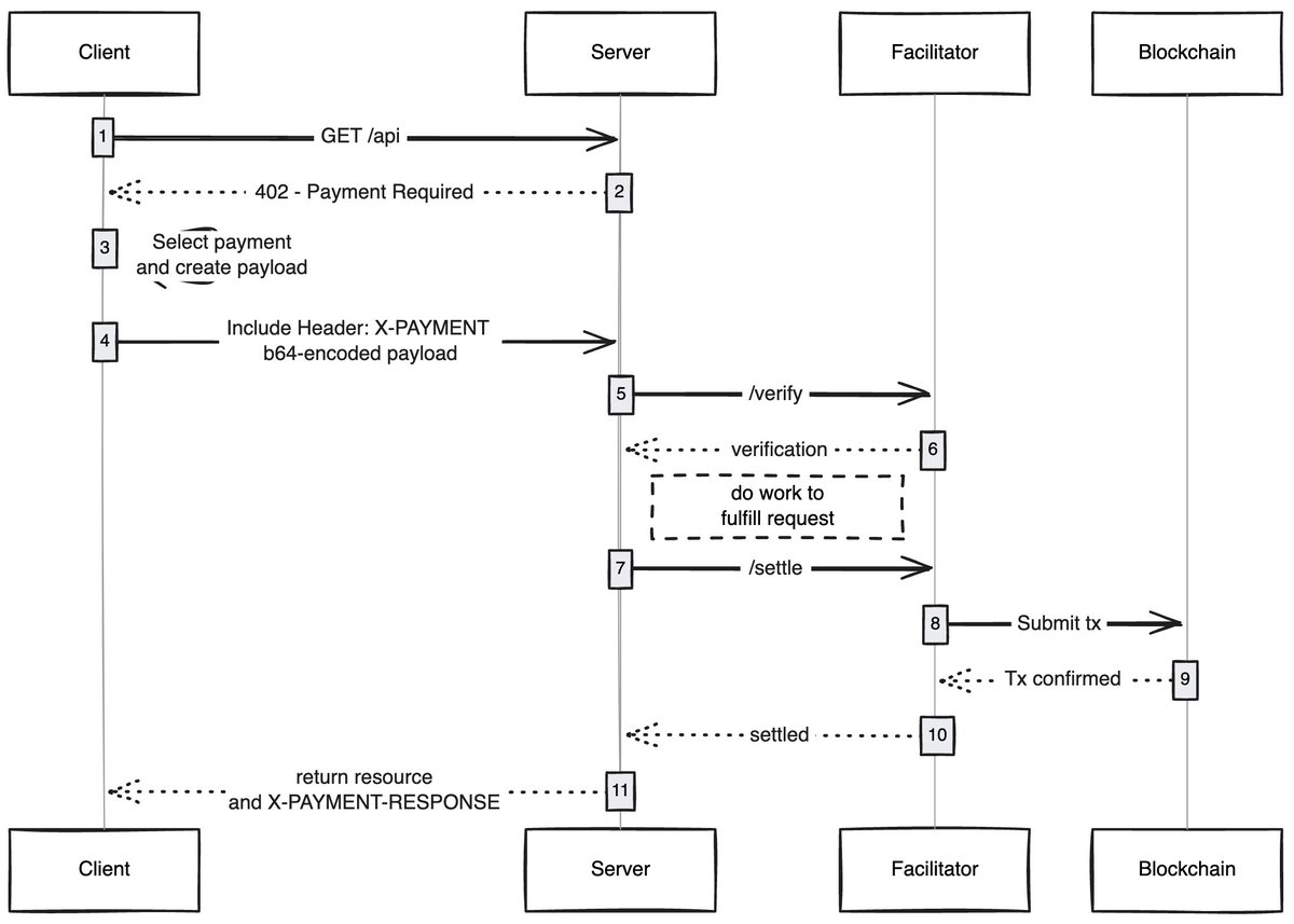
x402 es una interfaz unificada basada en el estándar 402 que puede lograr:
- Los consumidores pagan por el contenido
- Los editores cobran por el contenido
Todo esto sin intermediarios (como Visa o Mastercard), haciendo realidad los micropagos basados en agentes.

Cuando cualquier cliente (proxy/navegador) envía una solicitud para acceder al contenido, el servidor del contenido responderá y solicitará el pago de la tarifa del contenido. Una vez que el cliente completa el pago, puede obtener derechos de acceso al contenido, abriendo así una nueva economía de red proxy.
Casos de uso que me entusiasman
Experiencia de usuario sin gas: creo que un área que está poco explorada es cómo x402 puede permitir a los usuarios lograr una experiencia sin gas para transacciones en cualquier red. Los usuarios sólo necesitan tener activos en la billetera para completar la transacción.
Navegadores x402: alguien debería bifurcar Chromium e integrar x402 en el navegador. @Brave realmente debería hacer esto, tienen un buen conocimiento de los usuarios en el campo del cifrado, ya tienen funciones de billetera y admiten IPFS de forma predeterminada. En mi opinión, son el equipo con más posibilidades de lograrlo.
Mercados en cadena: Existe un problema de exploración en los mercados tradicionales. @CoinbaseDev resolvió este problema introduciendo bazares (en hindi significa "bazar"), pero estos son mercados mantenidos centralmente y siempre tendrán ciertas limitaciones. Alguien debería crear un directorio en cadena que permita a cualquiera agregar el contenido que vende (API/boletines/libros, etc.) e incorporar un mecanismo de puntuación en el directorio, como OpenRouter puntúa los modelos.
Omitir anuncios: como cualquier tecnología, el mundo tardará tiempo en adaptarse a x402. Mientras tanto, los anuncios se pueden omitir mediante micropagos, lo que será una dirección de desarrollo natural para x402. Los usuarios pueden establecer un límite de gasto diario preferido y, al visitar YouTube, el navegador x402 omitirá automáticamente los anuncios y pagará a los anunciantes.
Siempre me sorprende cómo las tecnologías simples pueden desbloquear nuevas economías, y x402 es una de ellas.
Si te estás desarrollando en este campo, ya seas vendedor o comprador, puedes contactar conmigo. Estamos construyendo algo para ti.